Skip to main content
Version: 2.8

Integration

One of the main points of interaction with the Anchor Platform is notifying the Platform about events related to transactions.

In general, you will want to provide updates for the following events.

  • Your business requires the user to submit KYC information to process a transaction
  • Your business updated the in/out/fee amounts for a transaction
  • Your business is ready to receive funds from the user
  • Your business has received funds from the user
  • Your business has sent funds to the user
  • Your business has a processed a refund for the user's transaction
  • Your business experienced an unexpected error

This is done by making JSON-RPC requests to the Platform API's endpoint. JSON-RPC requests allow you to update the status of the transaction. To move the transaction to a specific status, it's necessary to make a corresponding JSON-RPC request and pass data that is required by the RPC method.

The Anchor Platform JSON-RPC API is designed to notify the platform about changes in the status of the transaction. Given that, the API will be called every time a user or the anchor takes any action that progresses the transaction status in the flow.

Communication from the Anchor Platform about transaction updates, customer updates, and quote creation is handled through the event service. This is an optional feature that needs to be configured separately from the SEP-6 integration. For more information, see Event Handling.

You can find out more about transaction flow and statuses in the SEP-6 protocol document.

Callbacks

The Anchor Platform relies on the business server to provide and store information about customers and quotes.

Customer Information

The Anchor Platform does not store customer information. Instead, it forwards all SEP-12 customer requests to the business server. The business server is responsible for storing and managing this information. Therefore, your business server must implement the customer APIs to handle KYC updates.

Quotes and Fees

To support the exchange of non-equivalent assets, the Anchor Platform exposes a SEP-38 compliant API to provide quotes for the exchange. The quote API is used to provide the user with the expected amount of the asset they will receive in exchange for the asset they are sending. The quote API is also used to provide the user with the expected fees for the transaction. Therefore, your business server must implement the rate API to provide quotes to the Anchor Platform.

Securing Platform API

caution

By default, the Platform API's endpoints such as GET /transactions and GET /transactions/:id are not protected, and are accessible by anyone who has access to the server, including wallet applications.

info

It's recommended to keep Platform server accessible only from the private network. However, you may want to add additional layer of protection via securing the API.

Using API Key

To enable API key authentication, modify your dev.env file:

# dev.env
PLATFORM_SERVER_AUTH_TYPE=api_key
# Will be used as API key
SECRET_PLATFORM_API_AUTH_SECRET="your API key that business server will use"

Once enabled, all requests must include a valid X-Api-Key header, set to the configured API key.

Using JWT

To enable JWT authentication, modify your dev.env file:

# dev.env
PLATFORM_SERVER_AUTH_TYPE=jwt
# Will be used to sign the JWT token
SECRET_PLATFORM_API_AUTH_SECRET="your secret that business server will use"

Anchor Platform uses the HMAC SHA-256 (HS256) algorithm to sign JWT tokens. Ensure that SECRET_PLATFORM_API_AUTH_SECRET is at least 32 characters long for security.

Once enabled, all requests must include a valid Authorization header with the format Bearer <JWT token>.

Making JSON-RPC Requests

Before making JSON-RPC requests, let's first create a template for making a request to the Anchor Platform.

# call-json-rpc.sh
#!/usr/bin/env bash

curl localhost:8085 \
-X POST \
-H 'Content-Type: application/json' \
--data "@$1"

This small script will make a JSON-RPC request to the Anchor Platform hosted on the default port (8085). JSON transaction data stored in the provided file will be used as body (requests must be an array).

JSON-RPC Request

The Request object must contain the following attributes:

  • ATTRIBUTEDATA TYPE

    DESCRIPTION

  • jsonrpcstring

    A String specifying the version of the JSON-RPC protocol. MUST be exactly "2.0"

  • methodstring

    A String containing the name of the method to be invoked. List of available methods you can see in [JSON-RPC Methods][json-rpc-methods]

  • paramsobject

    A Structured value that holds the parameter values, corresponding to method call, to be used during the invocation of the method

  • idstring

    An identifier established by the client. The Server will reply with the same value in the Response object

  • tip

    It's possible to provide multiple updates in a single JSON-RPC request (by placing multiple JSON-RPC request objects). When an update is done in this way, all updates will be done sequentially.

    Most importantly, each JSON-RPC request is not atomic. If one update fails, all previous updates WILL be applied and all subsequent updates WILL be processed and applied as well.

    JSON-RPC Response

    The Response is expressed as a single JSON Object, with the following attributes:

  • ATTRIBUTEDATA TYPE

    DESCRIPTION

  • jsonrpcstring

    A String specifying the version of the JSON-RPC protocol. It's set to "2.0"

  • resultobject

    A Structured value that holds the updated transaction details

  • idstring

    An identifier sent by the client

  • errorobject

    A Structured value that holds the error details

    Show child attributes
  • idstring

    Unique id of the transaction for which an error occurred

  • codenumber

    A number that indicates the error type that occurred. Please see a list of error codes below

  • messagestring

    A String providing a short description of the error

  • datastring

    A primitive or structured value that contains additional information about the error

  • Error Codes

    Error codeMeaning
    -32600The JSON sent is not a valid Request object
    -32601The method does not exist / is not available
    -32602Invalid method parameter(s)
    -32603Internal JSON-RPC error
    tip

    We will also reference a $transaction_id variable. This is an identification of transaction that is being returned from the Anchor Platform on an withdrawal or deposit start request. You can obtain the transaction ID by connecting the test wallet to your local Anchor Platform instance.

    Updating Deposit (Exchange) Transaction Via JSON-RPC

    SEP-6 deposit flow diagram defines sequences/rules of the transaction's status transition and a set of JSON-RPC method that should be called to change that status. You can't define the status you want to set for a specific transaction in your requests. Each JSON-RPC method defines data structures that it expects in request. If request doesn't contain a required attributes, the Anchor Platform will return and error and won't change status of the transaction.

    The deposit exchange flow is the same as the deposit flow, except the amounts will not need to be recalculated when requesting offchain funds, if the user has provided a firm quote from the anchor.

    sep6 deposit flow

    tip

    Statuses in green are mandatory and define the shortest way.

    Statuses in yellow are optional and can be skipped.

    Statuses in red mean the transaction is in an error status or it has expired.

    Verifying KYC Information

    Although Anchor Platform does not require a customer to have their KYC information collected before initiating a deposit, your business may want to collect this information before the customer makes a transfer. By listening to transaction created events, or by polling the GET /transactions endpoint, you can require determine if a transaction requires the customer to update their information. The required SEP-9 fields can be communicated to the user by returning a NEEDS_INFO status with the required fields in the fields attribute.

    // reuest-customer-info-update.json
    [
    {
    "id": "1",
    "jsonrpc": "2.0",
    "method": "request_customer_info_update",
    "params": {
    "id": "<transaction_id>",
    "message": "Please update your information to continue"
    }
    }
    ]

    To execute this, you need to run:

    ./call-json-rpc.sh request-customer-info-update.json

    Ready to Receive Funds

    After the user has submitted their KYC information, the anchor can notify the Platform that they are ready to receive funds. The anchor should use the request_offchain_funds RPC to provide the final amounts to the user. To do so, make the following JSON-RPC request.

    // request-offchain-funds.json
    [
    {
    "id": 1,
    "jsonrpc": "2.0",
    "method": "request_offchain_funds",
    "params": {
    "transaction_id": "<transaction_id>",
    "message": "Request offchain funds",
    "amount_in": {
    "amount": 10,
    "asset": "iso4217:USD"
    },
    "amount_out": {
    "amount": 9,
    "asset": "stellar:USDC:GBBD47IF6LWK7P7MDEVSCWR7DPUWV3NY3DTQEVFL4NAT4AQH3ZLLFLA5"
    },
    "amount_fee": {
    "amount": 1,
    "asset": "iso4217:USD"
    },
    "amount_expected": {
    "amount": 10
    },
    "instructions": {
    "organization.bank_number": {
    "value": "123456789",
    "description": "US Bank routing number"
    },
    "organization.bank_account_number": {
    "value": "123456789",
    "description": "US Bank account number"
    }
    }
    }
    }
    ]
    • amount_in is the amount the user has to send to the business.
    • amount_out is the amount the user will receive.
    • amount_fee is the total amount of fees collected by the business.
    • asset is part of the amount_x field and is in a SEP-38 format. In this example, it's set to USD, assuming the user made a bank transfer to the system using USD.
    • instructions is the set of SEP-9 standard fields that user should use to send funds to the business. In this example, the user should send funds to the bank account with the routing number 123456789 and account number 123456789.

    Information about amounts (in/out/fee) is required if you want to move the transaction to the pending_user_transfer_start status.

    To execute this, you need to run:

    ./call-json-rpc.sh request-offchain-funds.json
    caution

    For exchange deposits with a firm quote (the request is associated with a quote_id), no amounts should not be provided.

    Funds Received

    If offchain funds were received, you'll want to provide updated transaction information.

    // offchain-funds-received.json
    [
    {
    "id": 1,
    "jsonrpc": "2.0",
    "method": "notify_offchain_funds_received",
    "params": {
    "transaction_id": "<transaction_id>",
    "message": "Offchain funds received",
    "funds_received_at": "2023-07-04T12:34:56Z",
    "external_transaction_id": "7...9",
    "amount_in": {
    "amount": 10
    },
    "amount_out": {
    "amount": 9
    },
    "amount_fee": {
    "amount": 1
    },
    "amount_expected": {
    "amount": 10
    }
    }
    }
    ]
    • funds_received_at is the date and time of receiving funds.
    • external_transaction_id is the ID of transaction on external network.

    The amount fields are optional. If skipped, the values prior to this request will be used.

    To execute this, you need to run:

    ./call-json-rpc.sh offchain-funds-received.json

    Waiting For User Funds

    In the real world, the transfer confirmation process may take time. In such cases, transactions should be set to a new status indicating that the confirmation of the transfer has been received but the funds themselves have not been received yet.

    // offchain-funds-sent.json
    [
    {
    "id": 1,
    "jsonrpc": "2.0",
    "method": "notify_offchain_funds_sent",
    "params": {
    "transaction_id": "<transaction_id>",
    "message": "Offchain funds sent",
    "funds_received_at": "2023-07-04T12:34:56Z",
    "external_transaction_id": "7...9"
    }
    }
    ]

    To execute this, you need to run:

    ./call-json-rpc.sh offchain-funds-sent.json

    Sending Onchain Funds

    Next, send a transaction on the Stellar network to fulfill the user deposit. After the Stellar transaction has been submitted, it's necessary to send the notify_onchain_funds_sent JSON-RPC request to notify a user that the funds were successfully sent.

    // onchain-funds-sent.json
    [
    {
    "id": 1,
    "jsonrpc": "2.0",
    "method": "notify_onchain_funds_sent",
    "params": {
    "transaction_id": "<transaction_id>",
    "message": "Onchain funds sent",
    "stellar_transaction_id": "7...9"
    }
    }
    ]
    • stellar_transaction_id is the transaction id on Stellar network of the transfer.

    To execute this, you need to run:

    ./call-json-rpc.sh onchain-funds-sent.json

    After this JSON-RPC request, the transaction will be transferred to the completed status.

    Sending Payment Via Custody Service

    The Anchor Platform provides a possibility to send a payment via custody services, such as Fireblocks. To make a payment via a custody service, make the following JSON-RPC request.

    // do-stellar-payment.json
    [
    {
    "id": 1,
    "jsonrpc": "2.0",
    "method": "do_stellar_payment",
    "params": {
    "transaction_id": "<transaction_id>",
    "message": "Custody payment started"
    }
    }
    ]

    To execute this, you need to run:

    ./call-json-rpc.sh do-stellar-payment.json

    After successful processing of the payment on a custody service, the Anchor Platform will automatically make the notify_onchain_funds_sent JSON-RPC request and the status of the transaction will be changed to completed.

    caution

    A user account may not be ready to receive funds. You can check that the account has established a trustline. Otherwise, you can set the status of the transaction to the pending_trust to indicate that the anchor is waiting for the user to establish the trustline.

    If custody integration is enabled, the Anchor Platform will do this validation for you automatically.

    Pending Trust

    This status has to be set if a payment requires an asset trustline that wasn't configured by the user. There are two ways of how the transaction may be moved to the pending_trust status. The first one is processing of a payment via custody service in case it detected that the trustline isn't configured. The second one is when the business itself detects that the trustline is missing and wants to notify the user that it has to be configured. To move the transaction to the pending_trust status, make the following JSON-RPC request.

    // request-trust.json
    [
    {
    "id": 1,
    "jsonrpc": "2.0",
    "method": "request_trust",
    "params": {
    "transaction_id": "<transaction_id>",
    "message": "Asset trustine not configured"
    }
    }
    ]

    To execute this, you need to run:

    ./call-json-rpc.sh request-trust.json
    info

    Payment via custody service periodically checks if the trustline was configured. If it was, it will automatically send a payment to a custody service and change the status of the transaction to pending_stellar.

    Trust Set

    This status has to be set if the business has detected that the trustline was or wasn't configured by user.

    // trust-set.json
    [
    {
    "id": 1,
    "jsonrpc": "2.0",
    "method": "notify_trust_set",
    "params": {
    "transaction_id": "<transaction_id>",
    "message": "Asset trustine set",
    "success": "true"
    }
    }
    ]
    • success flag which defines if trustline was or wasn't configured by user

    To execute this, you need to run:

    ./call-json-rpc.sh trust-set.json
    info

    Depending on the success flag, the status of the transaction will be changed to pending_stellar if the trustline was set, or to pending_anchor if it wasn't.

    Refund Sent

    Sometimes, funds need to be sent back to the user (refund). You can refund the whole sum (full refund) or do a set of partial refunds back to the source_account using the refund_memo and refund_memo_type associated with the transaction if present. Also, if user sent more money than expected, you can refund a part of the sum back to the user and send the rest as onchain funds.

    // refund-sent.json
    [
    {
    "id": 1,
    "jsonrpc": "2.0",
    "method": "notify_refund_sent",
    "params": {
    "transaction_id": "<transaction_id>",
    "message": "Refund sent",
    "refund": {
    "id": "1c186184-09ee-486c-82a6-aa7a0ab1119c",
    "amount": {
    "amount": 10,
    "asset": "iso4217:USD"
    },
    "amount_fee": {
    "amount": 1,
    "asset": "iso4217:USD"
    }
    }
    }
    }
    ]

    To execute this, you need to run:

    ./call-json-rpc.sh refund-sent.json
    info

    If a sum of refunds is less than amount_in, the status of the transaction will be set to pending_anchor. Only if the sum of refunds is equal to amount_in, the status of the transaction will be set to refunded.

    Refund Pending

    This is similar to Refund Sent, but it handles the case when a refund has been submitted to external network but is not yet confirmed. The status of the transaction is set to pending_external. This is the status that will be set when waiting for Bitcoin or other external crypto network to complete a transaction, or when waiting for a bank transfer.

    Transaction Error

    If you encounter an unrecoverable error when processing the transaction, it's required to set the transaction status to error. You can use the message field to describe the error details.

    // transaction-error.json
    [
    {
    "id": 1,
    "jsonrpc": "2.0",
    "method": "notify_transaction_error",
    "params": {
    "transaction_id": "<transaction_id>",
    "message": "Error occurred"
    }
    }
    ]

    To execute this, you need to run:

    ./call-json-rpc.sh transaction-error.json
    tip

    If a user has made a transfer, you should do a transaction recovery, and then you can retry processing the transaction or initiate a refund.

    Expired Transaction

    Your business may want to expire transactions that have been abandoned by the user after some time. It's good practice to clean up inactive transactions in the incomplete status. To do so, make the following JSON-RPC request to expire a transaction.

    // transaction-expired.json
    [
    {
    "id": 1,
    "jsonrpc": "2.0",
    "method": "notify_transaction_expired",
    "params": {
    "transaction_id": "<transaction_id>",
    "message": "Transaction expired"
    }
    }
    ]

    To execute this, you need to run:

    ./call-json-rpc.sh transaction-expired.json
    tip

    This JSON-RPC method can't be used after the user has made a transfer.

    Transaction Recovery

    Transaction status can be changed from error/expired to pending_anchor. After recovery, you can refund the received assets or proceed with processing of the transaction. To recover a transaction, make the following JSON-RPC request.

    // transaction-recovery.json
    [
    {
    "id": 1,
    "jsonrpc": "2.0",
    "method": "notify_transaction_recovery",
    "params": {
    "transaction_id": "<transaction_id>",
    "message": "Transaction recovered"
    }
    }
    ]

    To execute this, you need to run:

    ./call-json-rpc.sh transaction-recovery.json

    Updating Withdrawal (Exchange) Transaction Via JSON-RPC

    The SEP-6 withdrawal flow diagram defines the sequence/rules of the transaction's status transition. You can't define the status you want to set for a specific transaction in your requests. Each JSON-RPC method defines data structures that it expects in request. If request doesn't contain a required attributes, the Anchor Platform will return and error and won't change status of the transaction.

    The withdrawal exchange flow is the same as the withdrawal flow, except the amounts will not need to be recalculated when requesting onchain funds, if the user has provided a firm quote from the anchor.

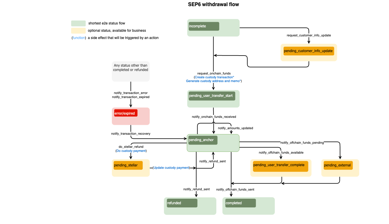
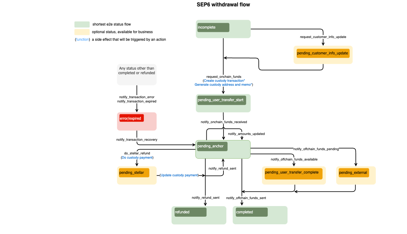
    sep6 withdrawal flow

    tip

    Statuses in green are mandatory and define the shortest way.

    Statuses in yellow are optional and can be skipped.

    Statuses in red mean the transaction is in an error status or it has expired.

    Once the withdrawal flow is finished, implementing the withdrawal is straightforward. Some parts of the flow are similar and can be reused.

    The starting point both for withdrawal and for deposit is the same.

    Ready to Receive Funds

    Similarly to deposit, the step after KYC has been collected is to notify the user that the anchor is ready to receive funds. However, as your service will be receiving transactions over the Stellar network, the RPC request will be different. The anchor should use the request_onchain_funds RPC to provide the final amounts to the user. To do so, make the following JSON-RPC request.

    // request-onchain-funds.json
    [
    {
    "id": 1,
    "jsonrpc": "2.0",
    "method": "request_onchain_funds",
    "params": {
    "transaction_id": "<transaction_id>",
    "message": "Request onchain funds",
    "amount_in": {
    "amount": 10,
    "asset": "stellar:USDC:GBBD47IF6LWK7P7MDEVSCWR7DPUWV3NY3DTQEVFL4NAT4AQH3ZLLFLA5"
    },
    "amount_out": {
    "amount": 9,
    "asset": "iso4217:USD"
    },
    "amount_fee": {
    "amount": 1,
    "asset": "stellar:USDC:GBBD47IF6LWK7P7MDEVSCWR7DPUWV3NY3DTQEVFL4NAT4AQH3ZLLFLA5"
    },
    "amount_expected": {
    "amount": 10
    },
    "destination_account": "GD...G",
    "memo": "12345",
    "memo_type": "id"
    }
    }
    ]
    • amount_in is the amount the user has to send to the business.
    • amount_out is the amount the user will receive.
    • amount_fee is the total amount of fees collected by the business.
    • asset is part of the amount_x field and is in a SEP-38 format. In this example, it's set to USD, assuming the user made a bank transfer to the system using USD.
    • memo is the memo the user should use when sending their onchain funds to the anchor.
    • memo_type is the memo type the user should use when sending their onchain funds to the anchor.
    • destination_account is the account the user should send the funds to.

    To execute this, you need to run:

    ./call-json-rpc.sh request-onchain-funds.json
    caution

    For exchange withdrawals with a firm quote (the request is associated with a quote_id), no amounts should not be provided.

    tip

    Setting memo, memo_type, and destination_account is optional.

    If integration with a third-party custodian is enabled, the Anchor Platform can generate memo, memo_type, and destination_address if a corresponding deposit_info_generator_type is chosen. Also, you can provide memo and memo_type to the request as shown above. Note that the memo must be unique, this is what helps to associate Stellar transactions with SEP transactions.

    If your business manages the assets, the Anchor Platform can generate memos for you. When the status is changed to pending_user_transfer_start, the Anchor Platform sets the memo and memo_type automatically (only if it's not included in the request).

    note

    The Stellar account that will be used to receive funds should be configured.

    Funds Received

    If onchain funds were received, you need to provide amounts and change the status of the transaction to pending_anchor.

    // onchain-funds-received.json
    [
    {
    "id": 1,
    "jsonrpc": "2.0",
    "method": "notify_onchain_funds_received",
    "params": {
    "transaction_id": "<transaction_id>",
    "message": "Onchain funds received",
    "stellar_transaction_id": "7...9",
    "amount_in": {
    "amount": 10
    },
    "amount_out": {
    "amount": 9
    },
    "amount_fee": {
    "amount": 1
    }
    }
    }
    ]

    To execute this, you need to run:

    ./call-json-rpc.sh onchain-funds-received.json
    tip

    This method will be called automatically by the custody server if the custody integration is enabled.

    Amount Updated

    If onchain funds were received, but for some reason the amount_in differs from specified in the interactive flow (amount_expected), you can update amount_out and amount_fee to make them correspond to the actual amount_in. The status of the transaction in this case won't be changed and will be equal to pending_anchor.

    // amounts-updated.json
    [
    {
    "id": 1,
    "jsonrpc": "2.0",
    "method": "notify_amounts_updated",
    "params": {
    "transaction_id": "<transaction_id>",
    "message": "Amounts updated",
    "amount_out": {
    "amount": 9
    },
    "amount_fee": {
    "amount": 1
    }
    }
    }
    ]

    To execute this, you need to run:

    ./call-json-rpc.sh amounts-updated.json
    note

    Only amount_out and amount_fee can be updated using this JSON-RPC request, and you don't need to specify the assets of the amounts.

    Offchain Funds Available

    You can move transaction status to pending_user_transfer_complete if offchain funds were sent, and if it's ready for the user / recipient to pick it up.

    // offchain-funds-available.json
    [
    {
    "id": 1,
    "jsonrpc": "2.0",
    "method": "notify_offchain_funds_available",
    "params": {
    "transaction_id": "<transaction_id>",
    "message": "Offchain funds available",
    "external_transaction_id": "a...c"
    }
    }
    ]

    To execute this, you need to run:

    ./call-json-rpc.sh offchain-funds-available.json

    Offchain Funds Pending

    Another option is to move the transaction's status to pending_external. This status means that the payment has been submitted to an external network, but is not yet confirmed.

    // offchain-funds-pending.json
    [
    {
    "id": 1,
    "jsonrpc": "2.0",
    "method": "notify_offchain_funds_pending",
    "params": {
    "transaction_id": "<transaction_id>",
    "message": "Offchain funds pending",
    "external_transaction_id": "a...c"
    }
    }
    ]

    To execute this, you need to run:

    ./call-json-rpc.sh offchain-funds-pending.json

    Offchain Funds Sent

    To complete the transaction and change its status to completed, you need to make the notify_offchain_funds_sent JSON-RPC request.

    // offchain-funds-sent.json
    [
    {
    "id": 1,
    "jsonrpc": "2.0",
    "method": "notify_offchain_funds_sent",
    "params": {
    "transaction_id": "<transaction_id>",
    "message": "Offchain funds sent",
    "funds_sent_at": "2023-07-04T12:34:56Z",
    "external_transaction_id": "a...c"
    }
    }
    ]

    To execute this, you need to run:

    ./call-json-rpc.sh offchain-funds-sent.json

    Refund Sent

    The refund logic works in the same way as for the deposit flow. For more details, see Refund Sent of the deposit flow.

    Sending Refund Via Custody Service

    Integration with a custody service allows you to do a refund via a custody service, such as Fireblocks.

    // do-stellar-refund.json
    [
    {
    "id": 1,
    "jsonrpc": "2.0",
    "method": "do_stellar_refund",
    "params": {
    "transaction_id": "<transaction_id>",
    "message": "Do stellar refund",
    "refund": {
    "amount": {
    "amount": 9,
    "asset": "stellar:USDC:GBBD47IF6LWK7P7MDEVSCWR7DPUWV3NY3DTQEVFL4NAT4AQH3ZLLFLA5"
    },
    "amount_fee": {
    "amount": 1,
    "asset": "stellar:USDC:GBBD47IF6LWK7P7MDEVSCWR7DPUWV3NY3DTQEVFL4NAT4AQH3ZLLFLA5"
    }
    }
    }
    }
    ]

    To execute this, you need to run:

    ./call-json-rpc.sh do-stellar-refund.json
    note

    Similarly to the deposit flow, you can make a full refund or a set of partial refunds. The transaction will stay in pending_anchor status until the sum of refunds is less than amount_in. If the sum of refunds is equal to amount_in, the Anchor Platform will automatically change the status of the transaction to refunded.

    Transaction Error

    Works in the same manner as for the deposit flow. For more details, see Transaction Error of the deposit flow.

    Expired Transaction

    Works in the same manner as for the deposit flow. For more details, see Expired Transaction of the deposit flow.

    Transaction Recovery

    Works in the same manner as for the deposit flow. For more details, see Transaction Recovery of the deposit flow.

    Tracking Stellar Transactions

    Using the Payment Observer allows you to delegate this step to the Anchor Platform. To enable the Payment Observer, use the --stellar-observer flag in the command section of the compose file.

    The Payment Observer will track all transactions sent to the distribution account. When the transaction with the expected memo is detected in the network, the status will automatically change to pending_anchor and event will be the emitted (if Kafka is used).

    In order to update the transaction's statuses, the observer makes corresponding JSON-RPC requests to the platform. It should use the following URL.

    # dev.env
    PLATFORM_API_BASE_URL=http://platform-server:8085
    caution

    The Payment Observer won't validate the amounts. It's your responsibility to verify that the amount sent by the user is correct.

    info

    If you already have a system that monitors payments, make sure that the logic of the system matches the description below:

    First, wait for the transaction to be included in the ledger (using an SDK). This transaction must have the expected memo and destination address (distribution account). Once this transaction has been detected and verified, notify the user that the funds have been received using the notify_onchain_funds_received JSON-RPC request.

    tip

    The Fireblocks custody service will automatically track transactions and notify the user that the funds have been received. See the Fireblocks custody service documentation for more details.